Central Store
Central Store je databáze pro platformu HCL Notes, která umožňuje centrálně ukládat a kategorizovat vybrané e-maily z osobní pošty, a přehledně je tak sdílet s ostatními spolupracovníky.
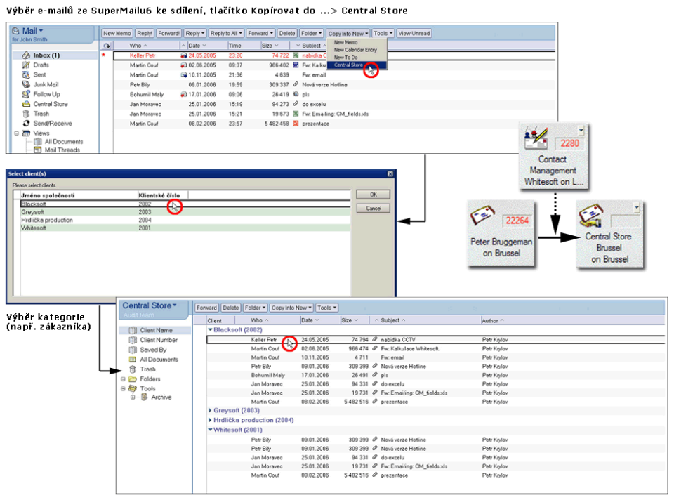
Sdílení pošty se spolupracovníky
Aplikaci Central Store lze integrovat do našeho produktu SuperMail anebo do jakékoliv jiné poštovní šablony dle vašich požadavků.
Propojením s dalšími databázemi nebo zdroji dat lze uložené e-maily snadno kategorizovat podle zákazníků, obchodních případů či podle jiných vhodných kritérií. Usnadní se tím manipulace s velkými objemy dat a vyhledávání v nich.
Díky centrálnímu ukládání dokumentů odpadají mnohé problémy – např. s duplicitou dat, hledáním nejnovějších verzí, opakovaným přeposíláním mailů nebo s nedostupností dat.
Reference

Obrázky
| Odeslání nové zprávy se současným uložením do Central Store | Pohled na e-maily podle čísla zákazníka |


